Inputs

Introduction

Les nœuds n’ont rien de nouveau pour les utilisateurs de Cinema 4D. Le système XPresso et bien sûr le système matériau existaient déjà dans les versions antérieures de Cinema 4D depuis quelques années. Le système des nœuds donne accès à diverses fonctions individuelles sous forme de nœuds, qui s’affichent comme un élément graphique pouvant être connecté à d’autres nœuds afin d’échanger des informations spécifiques. La connexion de multiples nœuds (tout comme un langage de programmation) peut être utilisée pour exécuter des calculs ou des fonctions spécifiques. Pour les utilisateurs plus techniques notamment, cela a pour avantage que des ressources personnalisées peuvent être créées pour les tâches récurrentes, à savoir que des fonctions et outils personnalisés peuvent être créés. Les nœuds permettent également d’accéder à des fonctions qui ne sont que partiellement ou pas du tout accessibles via les commandes ou objets normaux dans Cinema 4D – et ce sans utiliser de commandes de programmation ni avoir à connaitre de code de programmation !

Ce concept peut désormais être utilisé pour créer un maillage dans Cinema 4D. Vous pouvez, par exemple, créer des déformateurs personnalisés ou des fonctions de distribution pour clones entièrement nouvelles. Voilà ce qu’il est possible de faire avec le nouvel Éditeur de nœud, qui est accessible via le menu fenêtre principale de Cinema 4D.

De nouveaux nœuds peuvent être sélectionnés et ajoutés à cet endroit via le bouton correspondant en haut de l'éditeur.

Le nœud "Racine de scène" est déjà présent et constitue le point de connexion entre les objets générés via les nœuds et le projet déjà ouvert. Les géométries connectées ici apparaissent non seulement dans les fenêtres de visualisation, mais aussi dans un "Gestionnaire de scènes", le pendant de l'ancien "Gestionnaire d'objets", où on pourra les regrouper hiérarchiquement, les renommer ou les cacher, par exemple.

Générer ou créer un maillage

Les outils nœud scène offrent également les primitives communes qui peuvent être générées. En voici un exemple :

Un nœud Primitive est utilisé pour générer un cube. Cette sortie du nœud peut être connectée directement avec la racine de Scène, mais nous allons ajouter d'abord notre propre matrice, afin de pouvoir contrôler la position, l'échelle et la rotation de notre cube comme nous le voulons . La sortie du nœud Op matrice contient des informations relatives à la position du cube et peut être envoyée à la scène. Le cube apparaitra alors à la position définie avec la rotation respective dans la vue. Alternativement, nous pourrions utiliser le noeud "Primitive" lui même qui possède une matrice pour le déplacement, la rotation et la mise à l'échelle.

Comme tous les chemins mènent à Rome, vous pouvez aussi entrer plus dans le détail car la forme du cube peut aussi être appelée comme un nœud maillage. Contrairement au nœud Op maillage, ce nœud ne permet pas de passer à d’autres primitives et ne propose qu’une seule sortie maillage, qui ne contient que les informations liées aux points, arêtes et polygones. D’autres informations objet typiques telles qu’une couleur d’affichage librement définissable ou l’option de masquage dans la vue sont ici absentes. Ces informations peuvent cependant être ajoutées via le nœud Op maillage afin de générer un objet à partir du maillage.

Le plus grand contrôle que vous puissiez avoir sur le maillage est lorsque vous la créez vous-même à l’aide de points et d’arêtes. Vous pouvez, par exemple, utiliser votre propre ordre de points ou exécuter des calculs mathématiques afin de créer des formes abstraites.

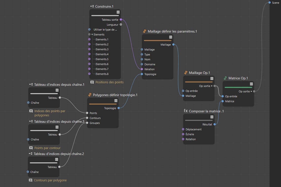
Pour cela, les répartitions doivent être remplies de valeurs, ce qui peut être effectué à l’aide d’une répartition Construction ou Indice du nœud texte. Vous pouvez imaginer les répartitions sous forme de liste comprenant différentes valeurs à numérotation consécutive. Vous connaissez déjà cela avec le gestionnaire de structure dans lequel les points et polygones d’un objet polygone peuvent s’afficher de cette manière dans une liste.

Le nœud de réglage de la typologie des polygones peut être utilisé pour régler les numéros des points appartenant à un polygone donné. Comme cette série de nombres ne comprend aucune information indiquant, par exemple, si les polygones doivent être créés sous forme de triangles ou de quads, vous devrez ajouter une répartition contenant le nombre de points pour chaque polygone doté d’arêtes continues. Ces informations seront nommées Côté dans le nœud. Finalement, les informations concernant le nombre de côtés que comprend le polygone, sont manquantes. Normalement il ne s’agira que d’un côté mais les N-Gones à trou peuvent, bien sûr, également être générés. Dans ce cas, un côté pour la forme externe du n-gone et un côté pour l’ouverture seront définis. Ces informations seront nommées Groupes dans le nœud. Les informations relatives aux indices point, aux côtés et aux groupes sont collectivement appelées Topologie et peuvent être combinées pour former un maillage via le nœud Configurer propriété maillage. Pour ce faire, la position de tous les points doit être configurée. Pour cela, une répartition sera de nouveau requise qui sera définie via le nœud Construction comme illustré dans l’image ci-dessous.

Les splines peuvent également être de extraites de manière similaire.

Fonctions de modélisation

Fonctions de modelage

Les fonctions communes de modelage telles qu’Extrusion, extrusion interne et Biseau sont également disponibles et peuvent être restreintes à certains éléments spécifiques sur un maillage via une sélection.

Les répartitions peuvent ici aider à passer les indices des points ou polygones sélectionnés aux commandes de modélisation. Un type spécial de répartition est nécessaire pour sélectionner les arêtes car les arêtes ne sont définies que par leurs points extrémité.

Cependant, la répartition indice du nœud texte peut être utilisée dans les deux cas pour définir les indices des points ou polygones. Un nœud de sélection active peut être utilisé pour sortir une sélection sauvegardée (via le nœud configurer sélection) ou pour directement sélectionner des indices d’entrée sur le maillage.

Les nœuds de modélisation ajoutés par la suite seront alors automatiquement restreints à cette sélection active. De manière alternative, les indices peuvent être directement passés aux nœuds de modélisation. Dans l’image suivante, vous pouvez voir toutes les variations communément utilisées pour la gestion des sélections.

Les nœuds marqués en vert utilisent une liste d’indices de points pour créer une sélection d’arête, qui sera ensuite extrudée.

Le nœud marqué en jaune contient l’indice d’un polygone qui est ensuite supprimé à l’aide d’un nœud supprimer. Les nœuds rouges utilisent aussi une liste d’indices enregistrée sous un nom unique via un nœud Configurer sélection. Le nœud suivant Obtenir sélection lit la sélection avec ce nom et la passe à un nœud Biseau polygonal pour extruder la surface des couvercles dans une forme pyramidale.

Création et gestion d’objets multiples

Si plusieurs objets nœuds sont créés, ils peuvent également être connectés au nœud "Racine de la scène". Celui-ci dispose d'un nombre variable d'entrées. Pour ce faire, il suffit d'utiliser les boutons " Ajouter entrée " et " Supprimer entrée " du nœud. Par ailleurs, les nœuds tels que "Primitive" ou "Neutre" offrent eux aussi un nombre variable d'entrées "Enfants", afin de pouvoir créer des groupes d'objets hiérarchiques.

De cette manière, des hiérarchies d’objet peuvent aussi être créées.

Si vous souhaitez dupliquer des objets, vous pouvez, par exemple, utiliser un nœud Op distribution, qui peut être utilisé de manière similaire à l’objet cloneur de MoGraph. Un objet lié sera cloné aux positions définies et peut être envoyé directement dans la scène. Le nœud Op couleur peut être utilisé pour colorer ces clones individuellement. Dans l’image d’exemple ci-dessous, un nœud hachage a été utilisé pour générer aléatoirement des couleurs.

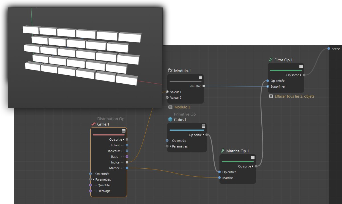
Si vous avez besoin d’encore plus de contrôle, vous pouvez disposer vous-même le maillage pour les positions calculées à l’aide d’un nœud Op distribution pour sortie les matrices qui peuvent, par exemple, être connectées à un nœud Op matrice avec des objets :

Dans cet exemple, vous constatez également de quelle manière les objets issus d’une distribution peuvent être supprimés. Ici, un modulo mathématique avec une valeur de 2 pour les nombres indice de clones est utilisé pour ne délivrer que des résultats compris entre 0 et 1. Ces valeurs peuvent être interprétés comme des valeurs booléennes via un nœud Op filtre, ce qui donnera lieu à la suppression automatique de tout autre objet. Le résultat sera un modèle de ruche ou de brique typique.

Bien sûr, la position et la forme des copies créées peuvent être modifiées. Divers effecteurs sont disponibles grâce auxquels vous pouvez effectuer cela. Le nœud Op effecteur offre une vaste gamme de déformations communes telles que la dilatation/contraction, l’effilage, la torsion et la courbure. Vous pouvez aussi créer des algorithmes personnalisés via un nœud groupe effecteur. Les champs séparés, qui peuvent être sélectionnés via un nœud Op champ, peuvent être utilisés pour restreindre spatialement l’effet de la déformation :

Tip:Pour des raisons pédagogiques, diverses ressources (marquées en vert dans la catégorie générateur) peuvent être converties en groupes à l’aide de la commande Convertir une ressource en groupe. Ces groupes peuvent être ouverts et vous pouvez observer comment les nœuds basiques sont configurés et liés (par ex., nœud gazon ou étape).